超有名modなのでご存じの方もたくさんいらっしゃるかと思いますが、Bijin All in One 2019です。
私がスカイリムを始めた頃にはすでにこのマージmodがありましたが、おそらくこれが出来る前は、bijinシリーズとセラーナさん美化を個別に導入していたものと思われます。
リンク先を見て頂ければ一目瞭然なのであえて説明も不要かと思いますが、このmodを導入する方法は通常のmod導入とはちょっと違います。
私はモッド管理に「Vortex」を使っていますのでそちらで説明します。
2020.6 更新:顔黒の直し方パッチの作成方法を追記しました。SSEEditを導入済みを想定した内容です。
USSEPが必須です
その前に、大前提として「Bijin All in One 2019」を導入するには、通称「USSEP」が導入されていないといけませんのでご注意を。
Unofficial Skyrim Special Edition Patch

順番にやっていけば大丈夫です
では、Bijin All in One 2019に戻りましょう。
以下の4つのmodを「先に」導入します。
各modは「アダルト扱い」になっていますので、リンクは貼ってありません。
Bijin Warmaidens SE
・女性フォロワーたちの容姿変更。
・男性モーションが割り当てられていた以下NPCのしぐさを女性用に変更
ムジョル、ボルガク、リディア、ソードメイデンのジョディス、イオナ、ジェナッサ、ラッヤ
おそらく普通に開始したら最初にフォロワーになるリディアさんの美人化はこのmodでできます。
また、上記7名の女性が男性モーション設定になっているとはどういうことかと言うと、顕著なのは、歩き方がオラオラしてるってこと。
注意にもあるように1度でもゲーム内で出会ってしまうとオラオラは直らないです。
私はニューゲームでこれを入れて、念のため「男性モーション設定の女性の動きを女性に戻す」っていうmodを入れてます。
それが功を奏しているのか、いけないことなのかは、はっきりわかりませんが今のところリディアさんが口調以外で荒ぶることはありません。戦闘時は肩をいからしてますけども。
Bijin NPCs SE
・ヴェックス、サファイア、イリレス、リッケ、フルダ、リセッテ、カルロッタ、カーリア、トニリア、エイドリアン、インガン、メイビン、ジャルデュル、若きイドグロッド
以上、14名の方々を美人にするmodです。
って、誰だ?って人も居るなぁ。
Bijin Wives SE
・結婚可能な女性NPC(カミラ、イソルダ、シルグジャ、テンバ、ターリエ、グレルカ、セナ、ムイリ、モルウェン)の皆様を美人にするmodです。
結婚可能な女性NPCってこんなに居たとは知らなかった。
こちらも聞いたことない人が居る。
Seranaholic by rxkx22 – Ported to SSE by bchick3 and elrizzo

・最後は、セラーナとヴァレリカ(セラーナママ)を美人にするmodです。
以上の4つを先に入れましょう。順番はなんでもオッケーです。
導入方法は通常のmod導入と同じです。
プラグインだけいじります
さて、ここから少し手順が変わります。Vortexで説明します。
Vortexの左側にこういうメニューがあると思いますが、メニューの下から2つ目、赤丸がしてある部分「プラグイン」を選びます。
プラグインを選ぶと右側の一覧表示が変わります。
導入しているmodのesp一覧が表示されていますので先ほど導入した4つ、
– Bijin Warmaidens SE
– Bijin NPCs SE
– Bijin Wives SE
– Seranaholic by rxkx22 – Ported to SSE by bchick3 and elrizzo
を探し出して、✓有効 となっている右側の▽を押して、無効を選びます。
▽を押してプルダウンメニューを出して無効を選びます
4つとも全部やりましょう。
(画像でSeranaだけ有効になっているのは後程、説明します。とりあえずSeranaも無効に)
以上、できたら最後に

を導入して終了です。
さぁ、ワクワクドキドキしながらゲームを立ち上げてホワイトランへ行ってみましょう。市場に美人さんが溢れているはずです。
それが確認出来たら首長の所に西の監視塔でドラゴン倒したぞと報告に行きましょう。
美人のリディアさんと出会えます。
先にリディアさんと会っている場合は、突然の美人化に驚愕するでしょう。
大人の事情もありますので優しく受け入れましょう。
上にも書きましたが、
なので、リディアに会う前、できればニューゲームで導入した方がいいと思います。
それでもリディアさんが男歩きをしていたら
こちらを入れてみると直るかもしれません。
セラーナさんの事情
なお、セラーナさんのespだけ有効になっている件ですが・・・・・・。
セラーナさんの顔グロ
「Bijin All in One 2019」のmodに書かれている皆様のコメント欄を見ていると、セラーナさんのmod、
Seranaholic by rxkx22 – Ported to SSE by bchick3 and elrizzo
のプラグインを有効にしたら顔が黒いのが解消されたとありました。
わたくしもこの方法を試したら「セラーナさんの顔黒」に限っては治りました。
と言うことで、上の記事内でプラグインのセラーナさんのだけが有効になっているのでした。
もし、同じような症状が起きた方がいらっしゃいましたら試してみてくださいませ。
追記:顔黒の直し方
このページのアクセスが非常に高いのですが、セラーナさんの顔黒の直し方が「プラグインを有効にした」だけで、「ふざけんな」と帰ってしまった方も多かったかもしれません。
執筆当時の私はそれで直ったので同じ症状の方が居たら試してみては?くらいの気持ちで書いてます。
色々とmodを入れていくうちに、セラーナさんではなく他のNPCの顔黒も発生したので、「パッチを作って顔黒を直す」方法を調べて直すことができました。
ただし「直すことができなかった」事例もありましたので、その場合はパッチの作り方を模索してみてください。
とりあえず「顔黒が直った」パッチの作成方法を画像付きで紹介します。
顔黒修正パッチの作り方
パッチを作るには、SSEEditというツールが必要になります。

このツールの導入に関しては他のサイトで丁寧に解説されているところがたくさんありますので、そちらを参考にして導入までこぎつけてください。
「SSEEdit 導入」のキーワードで検索すると出てきます。
カイウス指揮官を色白にする
なかなかいい素材が見つからなかったので「カイウス指揮官」という地味な存在になってしまいましたがこの人はホワイトランの警備責任者でドラゴンズリーチとホワイトランの街の中をウロウロしてます。
盗賊ギルドのクエストで毒入りのハチミツ酒を飲まされる可哀想な人でもあります。
パッチを入れる前のカイウス指揮官の顔はこんな感じ。見事な顔黒です。
では、SSEEditを立ち上げるところからいきますよ。
私の場合はmod管理ツールに「Vortex」を使っていますので、まずは「SSEEdit」をVortexのツールに追加します。
この画像ではすでに「SSEEdit」がツールとして登録されていますが、新しく登録する方は①のツールの追加を押して登録します。
日本語文字化けの回避や、スカイリムの日本語化のやり方の違いによる設定などは「導入」を説明して頂いているサイトに詳しく書いてあります。
SSEEditの右側の白三角を押して起動します。
SSEEditでパッチ作成
ポップアップで英語の長文が出てきた場合は(上に A messsage from the developer と書いてある)下の Close を押して消しちゃってください。Closeが選べない時はしばらく待てば色が白く変わります。
するとこんな画面になると思いますので、顔黒の原因がどのmodなのかわからないのであれば全て選択した状態(デフォルト)で下の「OK」を押します。
しばらく時間がかかりますので待ちましょう。
読み込みが終ると左側にespやesmの一覧が出てきますので、一覧の一番上、赤枠の部分[00]Skyrim.esmの左側の+印を押して展開させます。
展開したら、Non-Player Character(Actor)を探してまた左側の+を押して展開します。
この中にゲームに登場するNPCの一覧が入っています。問題がある場合はピンク色に変わっているのでピンク色の行を探します。
カイウス指揮官の行はこのような色になっています。上下の無色の行は問題なしなので見分けがつきやすいです。
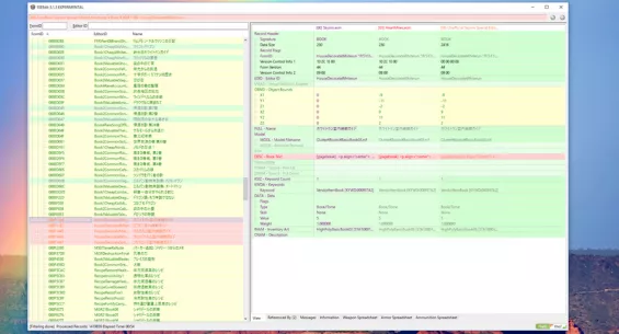
カイウス指揮官の行をクリックすると右側のウィンドウにカイウス指揮官に関係するesm、espの一覧が出てきます。
この場合は、Skyrim.esm(ゲーム本体)、Unofficial Skyrim Special Edition Patch(通称:USSEP、バグフィックス)、WICO(総合美化)、Guards Armor Replacer SSE(衛兵装備などのリプレイス)の4つがカイウス指揮官に関係しています。
この右側のウィンドウ内で右クリックして、Hide no conflict and empty rows を選びます。
そうすると問題がない箇所は隠れて、問題がある場所だけが表示されるようになります。
赤色の部分が競合などで問題が発生する部分です。すごい数ですw
これを見ると、WICOと言う美化modが一番多く競合しているのがわかります。
この「一番多く競合している」mod(ここではWICO)から再びカイウス指揮官を探します。
左側のesm、esp一覧から問題のmod(ここではWICO)を探し、Non-Player Character(Actor)を探して左側の+を押して展開しカイウス指揮官を探します。
カイウス指揮官の行を右クリックするとこのメニューが出ますので、Copy as override into…をクリックします。
こんな画面が出てきますがおそれずに「Yes I’m absolutely sure」を押して進みましょう。(自己責任でお願いします、最悪作ったパッチをアクティベートしなければ大丈夫・・・なはず)
次にこの画面が出てきますので、下の方までスクロールして<new file>.esp ESLにチェックを入れて下のOKを押します。
パッチの名前を入力するウィンドウがポップアップしますので、適当な名前を入力してokを押します。 
仮にここでは、caiusu-wico-patch01.esp という名前で作ります。
パッチが作成され、一番右側に加わります。
ここにSkyrim.esmからパッチまで、合計5つの列がありますが、ゲーム内では一番右側の列が最後に読み込まれます。(一番右側のデータが優先されるということです)
たくさんあった赤色部分(競合)が緑色に変わっています。
まだいくつか赤色部分が残っていますが、ここから先は私はあまり理解できていません。
このままで顔黒が直る場合もあれば、直らない場合もあります。
直らない場合は、赤色部分を一つ一つドラッグしてコピーをして確かめながらパッチを作ってます。
例ですと、112と言う数値が赤色になっているのでドラッグ&コピーして最終列の167の数値を112に上書きしています。
これでいいかなぁと思ったら、SSEEditの左上の「三本横線」を選んで、Saveします。
ウィンドウがポップアップするので、作ったパッチ(ここではcaiusu-wico-patch01.esp)にチェックが入っているのを確認したらokを押してからSSEEditを閉じます(右上の✕印)
ウィンドウの一番下、デフォルトでBackup pluginsにチェックが入っていると思いますが、もし入っていなかったら念のためチェックしておきます。
MOD管理ツールでパッチを有効化
私はMOD管理ツールに「Vortex」を使っているのでそちらを使った説明になります。
Vortexの左側メニューの「プラグイン」を選び、右側のesp一覧から先ほど作ったパッチを探して有効にします。(ここでは、caiusu-wico-patch01.esp)
パッチを有効にしたら忘れずにVortexの上のメニューの「今すぐソート」を押します。
ゲームを立ち上げて確認してみましょう。無事に顔白に直りました。
何度も書きますが、これで直らない場合もあります。その時はおそらく赤色の字のどこかが問題を起こしているはずなので、一つ一つつぶしていくしかないと思います。(今の私の知識ではこれが限界)
他のブログでどこがどう影響しているのか、どのデータが何なのか詳しく書いて頂いているところがありますので探してみてください。
この方法を参考にさせていただいたブログはこちらです。ありがとうございます。
USSEPについて
「USSEP」はリンク欄の説明にもある通り、「単なるバグフィックスだけではなく、ここは本来こうあるべきであるを追求し、設定ミスの修正やロアとのすり合わせなども云々。なのであります。
私は、バグがあるのももちろんいやなのですが、「本来こうあるべきである」と言うところが自分の性格に合っていることと、使ってみたいmodが「USSEP」が導入されていることが前提となっているため使っているだけで、その辺りの基準が特に自分のプレイスタイルに関係ないようでしたら「USSEP」は導入しなくても良いかとも思います。
「本来こうあるべきである」とは、考えてみると人それぞれの主観で変わることもあり何を基準に考えるかでそれを許容する、しないが変わることもあるのではないかとも考えるからです。
























コメント